3g modem not showing in /ports

Hi I am trying to get my 3g modem working with v5.5 of routeros and x86 hardware, I can seem to find any help with my problem, I plug in the moden and the lights change colour to indecate its working,

system resource usb print

DEVICE VENDOR NAME SPEED

0 2:1 OHCI Host Controller 12 Mbps
1 1:1 EHCI Host Controller 480 Mbps
2 1:4 USBModem HSPA Data Card 480 Mbps

as you can see it is showing up under resources but not under ports

port print
Flags: I - inactive

NAME CHANNELS USED-BY BAUD-RATE

0 serial0 1 Serial Console 9600

I could do with some help here as I'm not sure where to look or what to change to make it work. I know the moden is working as i have been using it with a laptop and also with a router with 3g support.

Hope someone can help thanks

You can not enable or add 3G modem support by yourself.
Make support output file on your router and send it to us (3G modem plugged in),
http://wiki.mikrotik.com/wiki/Support_Output_File

So what do we do if when you plug in a usb 3g modem it crashes? Does Support file include enough to figure that out?

If support output file is not enough, support department would need remote access to your router.

Same problem Prolink phs300 3.75g modem
supout.rif.zip (261 KB)

Good day. I have a LTE USB D-link modem that appears in usb resources but not in LTE interfaces or Ports.

My Routers:
RB952Ui-5ac2nD , Mikrotik 2011,…
My USB LTE Modem:
D-Link DWM-222 4G LTE USB Adapter (4G modem), Cat.4, PN : DWM-222

Please help me.
Thanks


Moderator note: supout file removed, shall only send this to mikrotik support or ticketing system!. Don’t post this diagnosing info publicly as may lead to your license being compromised.
mikrotik_scr.png

These USB modems often used to show up as “mass storage” (disk) containing the driver for Windows and required a mode switch command to start identifying themselves as modems. I’m not sure whether RouterOS handles this at all, and if it does, whether it has the mode switch commands for all the USB devices found in the wild. So if you can, use a linux PC to find out how the D-link thing behaves, and eventually find out how to switch to “modem only” mode permanently (as in “will show up as a modem straight away at next plug in”).

Thanks. Yes, the microtik identified the modem as a disk drive. How can this parameter be changed to identify it as a usb LTE modem.

Marcel

It depends on the type of the modem. Here’s the home page of the usb_modeswitch project, the particular commands to be sent are model specific. But you really need a Linux machine for that, no way to change that from RouterOS. And the second issue is that not every USB modem can be set to remember the change if you disconnect it. I did that back in my OpenWRT days, years ago.

Yes, that tool is part of my Ubuntu OS, but it only switches the mode on my PC, not permanently to microtik :frowning:.
Thanks, Marcel

You have to google for detailed information for that particular modem type. I was able to switch several Huawei 3G modems permanently, but never had a D-link one. Another possibility is that the usb_modeswitch actually is part of RouterOS but the parameters for this D-link have not been added yet, so opening a ticket at Mikrotik support may be the right thing to do.

Viem písať aj po slovensky, len toto fórum funguje ako knowledge base aj pre ľudí, ktorí o stredoeurópskych jazykoch ani nepočuli :slight_smile:

Maybe try v7rc7? It has a newer linux kernel that may know the right thing to do, which be the ROS version of usb_modeswitch. But not sure v7 help much with the D-Link DWM-222 since I think it only does QMI, not the MBIM or ECM supported for “LTE” on a Mikrotik. So it be a PPP Client device using data-channel etc.

You may be best to see what happens under Windows, if looks like a disk, install their drivers. It should be in modem mode, then be more likely to at show up as a port on a Mikrotik. There may be firmware update that be good to do as well – maybe a newer version can “remember” it’s USB-ness and/or support ECM/MBIM for v7.

Quick google, suggest the D-Link DWM-222 modem mode should report USB device ID of “2001:7e35”, and NOT “2001:ab00” which is a disk type.

Otherwise, you’d want to make sure you open a case with Mikrotik including a supout with the modem connected, perhaps rebooting before collecting the supout so the logs are cleaner.

I’m trying to install on Windows. I’ll see if it switches to 7e35. Today, it is difficult to buy a suitable certified USB LTE modem that will only work as a modem. I wrote in support.

PS Sindy: Som rád, že tu je niekto, kto pozná stredoeuropske jazyky :slight_smile: Na support som napísal.

Hi guys,

any news regarding this issue @mspissak? Have you seen this https://lukas.dzunko.sk/index.php/Mikrotik:_D-Link_DWM-222?
I wasn’t 100% successful, but actually, I didn’t spend much time playing with this yet.

I can get the modem info (playing around with: data-channel=0 info-channel=2):

/interface ppp-client info ppp-wan
       modem-status: call in progress
         pin-status: no password required
      functionality: full
       manufacturer: OK
              model: LTE WIRELESS MODEM
           revision: M1.1.5_EA32_AD620A
      serial-number: 35388006497xxxx
   current-operator: 23003 (cellid: 1b001, lac: fffe)
               imsi: 2300301xxxxxxxx
  access-technology: Evolved 3G (LTE)
    signal-strength: -63 dBm
   frame-error-rate: n/a

but the PPP Client connection is not working properly:

/interface ppp-client monitor ppp-wan
  status: waiting for packets...

I’m running on

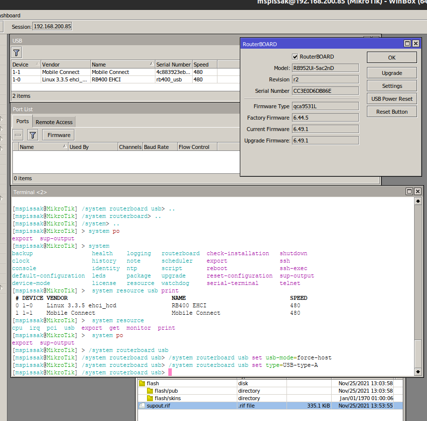
/system routerboard> print
       routerboard: yes
        board-name: hEX S
             model: RB760iGS
     serial-number: D4500DXXXX
     firmware-type: mt7621L
  factory-firmware: 6.46.4
  current-firmware: 6.49.2
  upgrade-firmware: 6.49.2

If that works, you should be able to use data-channel=2 as well. Since the info-channel works, that’s good news: it communicating with the modem. But the data-channel is likely wrong - why it ain’t getting packets. Now a side effect of using “channel 2” for BOTH data-channel and info-channel is you’d lose signal data…but if it connected using data-channel=2, you could try all the channels for info-channel to find out if your device has multiple AT channel to use.

Since it uses the ppp-client interface, it be limited to a max of 20-30Mb/s – in V7, you may have more options like MBIM and ECM, but likely require changing the DLink LTE modem’s config in some unknown way.