Hi all,
I have a specific scenario:
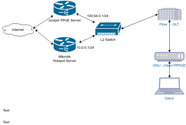
- ISP Provider authenticate PPPoE Users on a Juniper, when the users do not pay the Internet, they get a new IP address, in a different subnet, from the Juniper.
I need to achieve the following: - Those clients, that are blocked, Need to be redirected to a Mikrotik Hotspot, that is within the same layer 2.
- The rest of the clients (Not Blocked) never should pass through the Hotspot Gateway.
What would be the best deployment of this scenario?
Attached Picture of the network infrastructure.
Thanks for any help
