Advice with CCR2004 with 2 x CRS switches

I have CCR2004 and 2 x CRS switches
So my question is, should i connect each CRS switch directly to the CCR router OR do i connect one CRS to CCR router and then connect second CRS to the first CRS switch?

What i want is have similar VLANs really on both switches, there may be a few VLANs on one and not the other but generally will have common VLANs that devices will connect to via access ports
Wanted to seek advice from the mikrotik pros on best way to approach this

will be nice to know the exact models or CRS switches en CCR 2004 you are using

i think its also important toknow if in that scenario will be valuable to offload some traffic accross directly conected accross switches without passing accross the router, that will be optimum for efficiency and performance

What if am using a switch from a different brand? Will it matter to know exact model of the CRS switches?
Either way the switches are CRS326 and CRS312

I guess @chechito tried to emphasize that traffic passing between clients in sane (V)LAN connected to different switches should pass LAN infrastructure with least impact on performance of all infrastructure devices. Switches are very efficient at passing frames belonging to same (V)LAN between their ports while routers are not. However, CCR2004 routers (both CCR2004-16G-2S+ and CCR2004-1G-12S+2XS) have a decent performance and if configured properly they should be able to act as switch just fine. Which means you can connect switches in any of topologies you mentioned. I’d still daisy-chain both switches though.

ok got it
but since router has so many ports, am wondering if i keep daisy-chaining switches together, then it feels certain way to see so many unused ports on router
do you get what i mean?

ok got it
but since router has so many ports, am wondering if i keep daisy-chaining switches together, then it feels certain way to see so many unused ports on router
do you get what i mean?

What if i connect one of the CRS switches to both the CCR router and the other CRS switch?
So any connection between devices on same VLAN uses the connection between the switches, which will be trunk port and also have connection to router for VLANs that need to go directly to CCR router

Is that a viable solution or setup?
let me know if you need me to explain more

reason am thinking this is there will be some VLANs that are not shared between the CRS switches

CCR is router, all packets passing between pair of its ports will pass router’s CPU and thus affect overall performance. CCR is not exactly capable of doing it wirespeed (although it’s got potential to do it in later versions of ROS v7).

If you crwate a triangle betwern CCR and both switches, this might be fine, but configuration is far from trivial. There are a few possibilities, each with its upsides and downsides. If you want to have things simple, daisy chain switches (and name the one closer to router “core switch”) … you’ll easiky add additional “access” switches later. Downside is that “core switch” becomes single point of failure.

Ok i see the point you making
Now i have a question, if it is not recommended to connect switches directly to router and be doing switching on it
then why do routers have many ports?

What scenarios does it make sense to connect a device to the available ports on the router?
Because if this is the case not to do switching on routers, then routers should be having like 2 to 4 ports and when one connect a switch, then one should daisy chain continuously
Please help me explain this

Thanks

There are use cases where single router connects to multiple networks … e.g. several LANs that are not sharing same infrastructure (i.e. VLANs) or multiple WAN connections.

It also makes sense to use this kind of device as LAN switch where LAN devices communicate between each other only seldomly (as compared to WAN communication), e.g. connection multiple APs in a public WiFi setup (e.g. a hotel or conference venue).

Don’t get me wrong, CCR2004 can bridge two 10Gbps ports and allow near wire-speed throughput. But it will be a burden for CPU.

Routers may be used in more complex scenarios than just a single WAN and multiple (V)LANs. Also the bandwidth of a single port may not be sufficient to host all the traffic volume. And it would probably be too complicated to manufacture multiple routers with the same throughput but different number of ports.

What is your uplink bandwidth, maybe for your application, a 2004 is an overkill in general?

Without knowing more details, i’m going to lean towards this topology

CCR —> CRS ----> CRS

Because then you aren’t needing to bridge on the router. As a general design rule, if I can move traffic in an ASIC vs. CPU, i;'m always going to lean towards the ASIC unless there are features that are required and can only be done in CPU.

Then you can use Controller Bridge/Port Extender and manage all VLANs in one UI/CLI

https://help.mikrotik.com/docs/display/ROS/Controller+Bridge+and+Port+Extender

What is your use case? Small Biz, DC, Enterprise, ISP?

Will hosts on both switches talk to each other?

Uplink is 1Gbps(for now, and can be upgraded to 5Gpbs) but it is better to be overkill than to be sub-par

at this point i will be daisy-chaining the CRS326 and CRS312 switches together and have many un-used ports on CCR2004 router, thanks to you guys
but yeah like many wierd things in the world, not sure what rocket science is involved in NOT allowing CPU to have power of ASCIS, why we can’t have routers perform switching
but i leave that to whoever are in control of the way the world “really” works that made things this way

so yeah going with this

CCR2004 —> CRS326(need for SFP+ 10G ports) ----> CRS312(need for RJ45 10G ports)

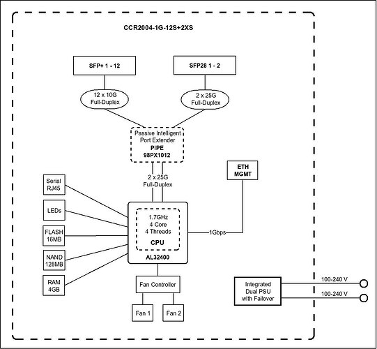
CCR2004 => https://mikrotik.com/product/ccr2004_1g_12s_2xs
CRS326 => https://mikrotik.com/product/crs326_24s_2q_rm
CRS312 => https://mikrotik.com/product/crs312_4c_8xg_rm


looking at block diagram of that ccr2004 reference we can see that trying to take advantage of so many interfaces can consume more resources than doing it with a switch