Hi there,
I have a CRS317 running as a “core” switch, with 4x CRS328 units running as “access” switches.
I followed the instructions from Jono on the YouTube page below.
watch?v=hzXRbD9F2Ko
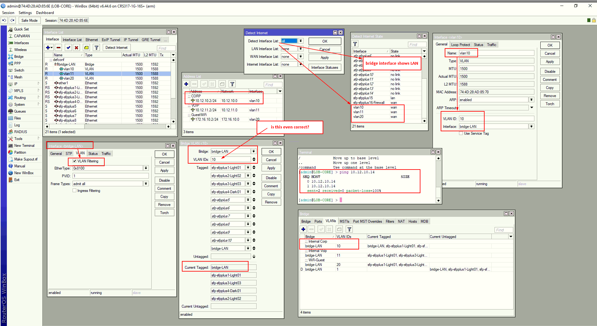
My Bridge VLANs were added to the Bridge interface as sub-interfaces, so I can run DHCP servers on them.
My issue is that the VLANs are now seen as WAN interfaces in the “Detect Internet State” window.
The other interfaces are set as LAN.
I’m trying to ping the access switches from the core switch, but I get that it times out.
I’ve enabled VLAN filtering on the Bridge interface, but I think traffic isn’t even making it to the other switches .
I’m stumbling over myself trying to make sense of this, and I would appreciate some insight in troubleshooting this.
Attached is the hodge podge of settings in WinBox.
Access switches are connected via ports SFPplus1 through 4.
Thanks,
