Hi guys,
my Interface Activity is not shown on the LEDs because i can not see *-led2 in my settings, there is only *-led1 (Speed-LED).
What can i do to make the LEDs working again?
Firmware: 6.47

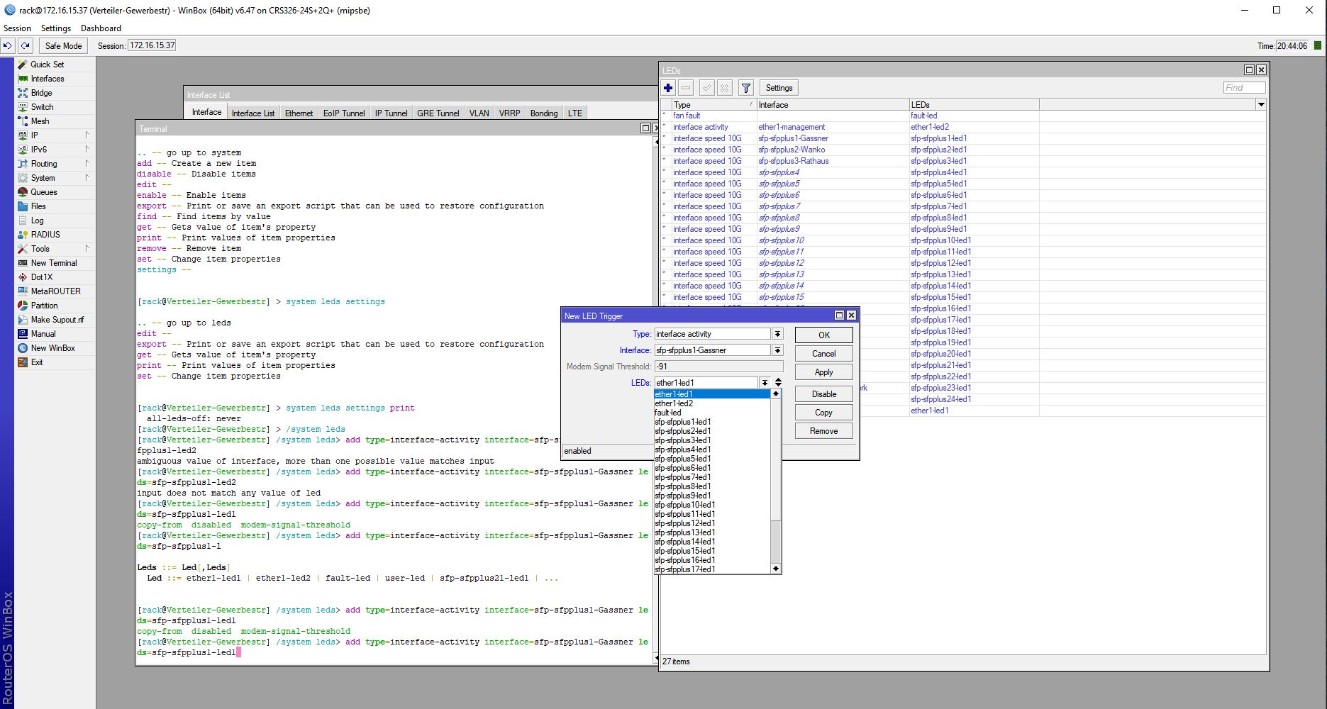
Hi guys,
my Interface Activity is not shown on the LEDs because i can not see *-led2 in my settings, there is only *-led1 (Speed-LED).
What can i do to make the LEDs working again?
Firmware: 6.47

Is there nobody out there discovering the same issue?
All my CRS326-24S+2Q+ devices with current firmware is showing that issue.
Same issue on Stable 6.47.4 and on long term 6.46.7
