Hi,
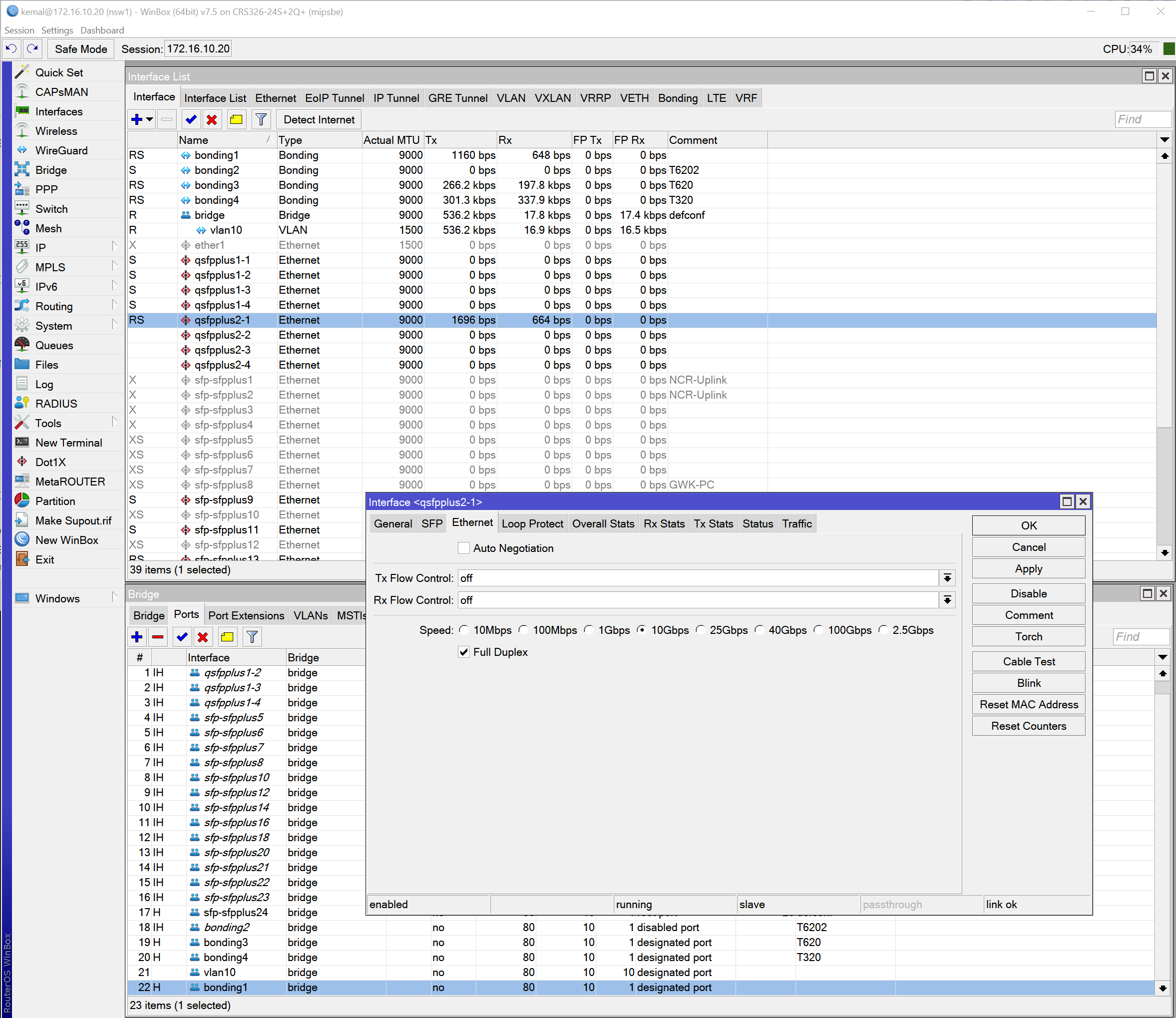
Link is not working from CRS326-24S+2Q+RM QSFP link to Mellanox CX314A Pro, DAC Cable is a FS.com QSFP-PC03. i can get only 10Gb link Speed when Auto negotiation is off and 10Gb link speed is checked on all other speed settings link is not recognized. Any one know this issue or can help? Thx
