CRS328-24P-4S+RM ROS v6.49.7
CSS610-8G-2S+IN SWOS 2.13 and 2.14 #lot number 226
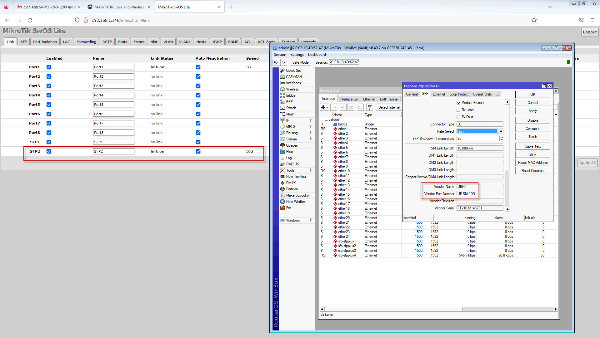
1.XS+DA0001 can use
2.S+85DLC03D =not link
3.UF-MM-10G =not link
4.S-3553LC20D=not link
specifically SFP+1 not available
And I have lot 226 92 pcs. tested as same






CRS328-24P-4S+RM ROS v6.49.7
CSS610-8G-2S+IN SWOS 2.13 and 2.14 #lot number 226
1.XS+DA0001 can use
2.S+85DLC03D =not link
3.UF-MM-10G =not link
4.S-3553LC20D=not link
specifically SFP+1 not available
And I have lot 226 92 pcs. tested as same






I have the exact same issue. I’ve tried multiple fibre modules without luck. Everything works on SFP+2, but nothing seems to work on SFP+1. What fixed your issue?
Ditto. The only thing I can get to work in SFP+1 is a DAC. Two separate units.
This is marked as solved but what was the resolution?
Mine is also produced in this batch of /226. (Other batch numbers are normal)
As long as the SPF1 module is inserted, the system will crash.
(SPF2 occasionally, most of them are SFP1.)
I have 30PCS all with the same problem.
I sent support tickets
The official has not replied whether I can fix it through FW…

Hello there !
Bumping this thread with the same issue as it is in OP:
Active devices such as AOC or Eth transciever will not work in SFP+1 port.
Passive DACs will work just fine.
Batch ending /250
Mikrotik Support suggested RMA basically immediately ![]()
Hm, worrying, have css610-8p and sfp+ modules coming in tomorrow. ![]()
i can confirm this happens with me as well.
sfp+1 does not work with any transceivers.
sfp+2 works first try
tested with the following models: QSFPTEK QT-SFP-10G-T , Chelsio FTLX8571D3BCL-CL , Cisco SFP-10G-T
running 2.14
batch /226
I Have two /226 batch switches and mine fail but are the opposite. Only SFP1 will work. Number 2 will not work.
I have tried about 10 different SFP+ brands and types (I work for telco so all pluggable modules of different brands and types are not an issue for me to access) but I can not get SFP2 to come up or even recognize when a sfp/sfp+ is inserted.
What was the resolution to this as I notice it has been resolved, but it’s not really explained in the chat.
Thanks
I had this same problem with the CSS610-8G-2S+. The only thing that I could get to work in one of the SFP+ ports was a passive DAC, a variety of 10GBASE-SR adapters (from Ubiquiti and 10GTek) failed to work in that port, but worked fine in the other port. Nothing shown in SwOS at all, it was as if nothing was plugged into the port at all.
I returned the CSS610 for a refund. The store claimed that they tested it upon return and found no problem, but were willing to refund me as a courtesy. I didn’t argue because it wasn’t worth my time, but it was definitely defective since the SFP+ modules worked in one port but not the other.
I ordered a CRS326 to replace it, which cost me a lot more than the CSS610, so I’m not happy about that. I thought I was just unlucky and got a lemon, but seeing all these posts here, it seems like this is a design or manufacturing defect.
Reporting back.
Switch came “repaired” from RMA.
Both SFP ports are now in working order with both modules that I have tested and previously had issues with, with no config change on my side.
Switch came back with SwOS 2.13.
I was asking on some Mikrotik groups on The Internet and not everybody had this issue, so it’s not a universal problem it seems.
I got the same issue, but the switch hangs when I insert any SFP into cage #2. I have a pair of CSS610s and only one of them has the issue. Working with support, let’s see if folks can help me there.