kajuka
December 4, 2012, 10:30pm
1
People someone can help me ?
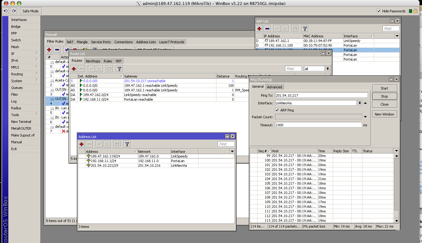
I have two ISP, connected with my MK, so LinkSpeedy a bkp, and LinkNeoVia the other
i dont know what is happen but my link go to down i not came back.
If i put a computer behind modem using external ip address from setup inside MK .. the workstation go to Internet normally.
I wait your comments,
tws101
December 4, 2012, 10:56pm
2
Your distance zero route to the second gateway that should have been added dynamically is missing.
cbrown
December 5, 2012, 1:21am
3
Could you post /export compact
kajuka
December 5, 2012, 12:30pm
4
How can i do this export Cbrown ?
cbrown
December 5, 2012, 1:45pm
5
From terminal type /export compact
kajuka
December 5, 2012, 3:18pm
6
follow attached cbrown
mk.txt (8.69 KB)
mrz
December 5, 2012, 4:04pm
7
You can ping 201.54.10.xx gateway because it is reachable over active default route.
But as a nexthop it is unreachable, because nexthop cant be resolved in current scope.
You can resolve it recursively by changing scopes.
See this article for more information
http://wiki.mikrotik.com/wiki/Manual:Using_scope_and_target-scope_attributes
And also documentation how nexthops are resolved
http://wiki.mikrotik.com/wiki/Manual:IP/Route#Nexthop_lookup
kajuka
December 5, 2012, 6:02pm
8
i didnot undertand what i need to do.
I changed de scope and target scope to 10 .. and 10 .. but nothing happen.
If you can give me a example.. i will happy
tks
mrz
December 6, 2012, 8:59am
9
Sorry, please ignore my post, I just noticed that you have IP address set but connected route is mising. Please generate supout file and contact support.