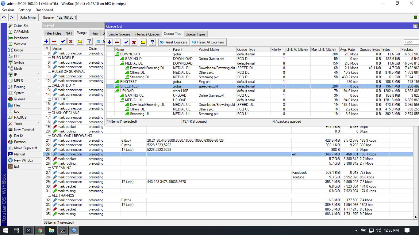
Hello guys noob question for beginners like can you help me regarding on my setup in Q3 and mangle rules please correct speciall in Q3 Thanks

Hello guys noob question for beginners like can you help me regarding on my setup in Q3 and mangle rules please correct speciall in Q3 Thanks
