Good afternoon,
Please tell me how to properly build and implement a scheme on two routers (CCR1072) with different NAT pools.
How are the options?
Thanks.

By using a Routing Protocol such as OSPF…
https://wiki.mikrotik.com/wiki/Manual:OSPF-examples
Good afternoon,
Thanks for the answer.
Tell me more precisely how to make different gateways on R3 and K4 if it will be one OSPF zone?
Algorithm round robin is not suitable because not all applications work correctly with different NAT pools.
Or I’m wrong.
Thanks.
Yes, R3 and R4 could be your Backbone netwrok… There is a n example on my previous link…
OSPF uses Dijkstra algorithm…
Good afternoon,
Does not work.
Tell me how to make sure that there are two routes on R3, but the priority was on 192.168.1.1, but at the same time on R4 the priority was 192.168.1.2.
Thanks.
You do not provide more details and i am not really sure what exactly you re trying to achieve…
You could also create simple failover links from R3 to R1, R2 …
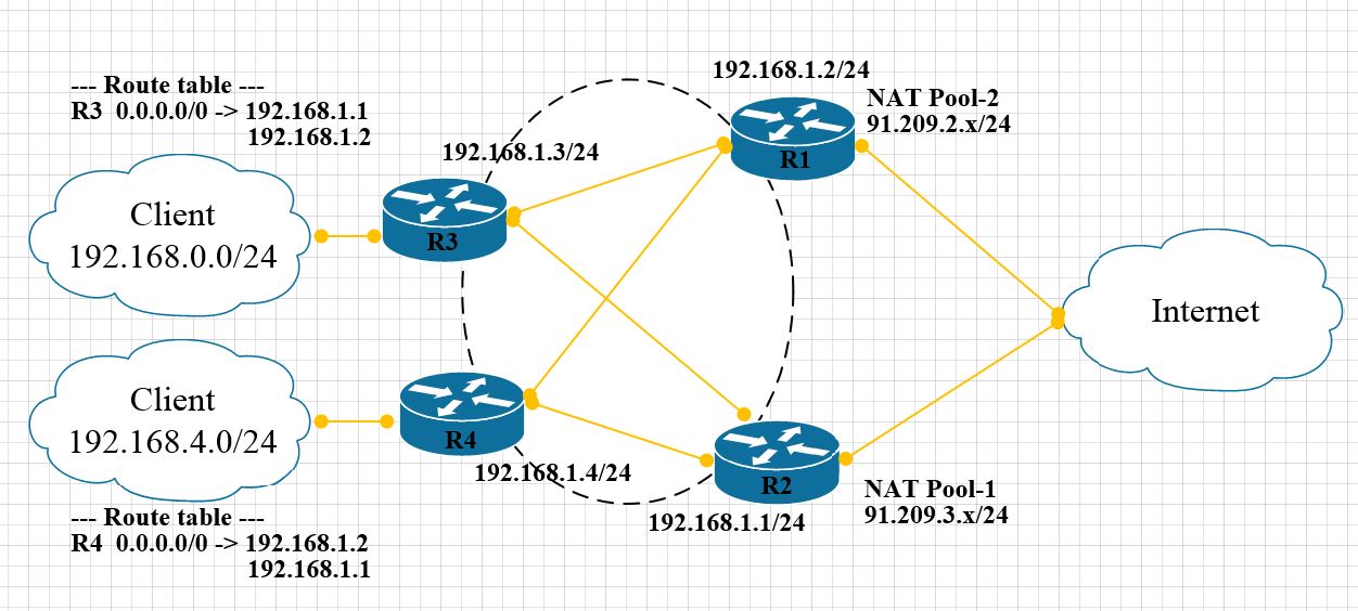
good day
I put together a test bench as in the picture above.
There are two paths in the routing table for route 0.0.0.0

Now tell me how to configure R3, R4 (CCR1036) so that there are different gateways for route 0.0.0.0.
Thanks.