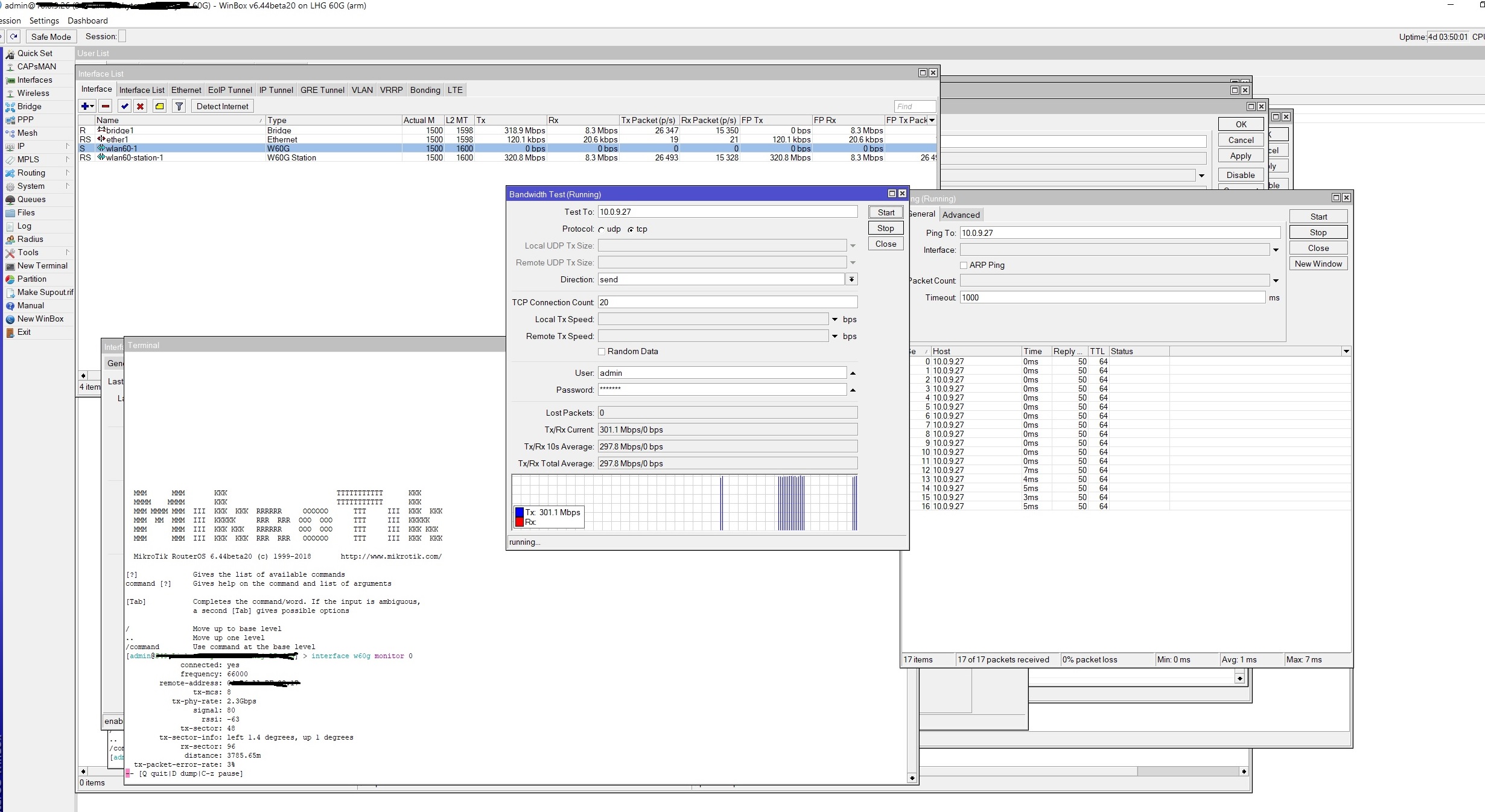
Link 3,8 km work very good I wait on rain
backup on 5Ghz

Great work and wet dream to see this working on this distance!
I would love to see 60 and 5Ghz in one device!
Yes great job but we need integrated backup radio or feed with connector.
MulderSk please report performance in rainy days
Thank you
This is excellent! I am now significantly more confident my 2.5Km link will work. (Hope you donβt need your backup).