Hi All,
Today we are planning to change one of our PoP spanning tree from RSTP to MSTP and before we do that I made sure that I need to lab this first to prevent surprises on the actual equipment, this is the first time i’m going to do this because there’s no rapid pvst+ in MT I hope someone could lend their set of pair of eyes again on this please.
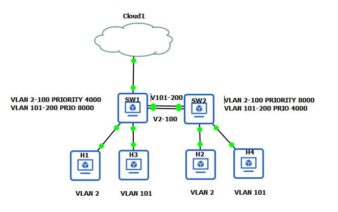
The issue is on vlan 2-100 i make it sure that SW1 should be the root bridge while vlan 101-200 should be a secondary root bridge and in the other switch it should be reverse
Now the question is why both switches claim they are both root bridge for vlan 2-100 it was supposed to be the SW1 is the root bridge while SW2 in the other hand it’s not supposed to be the root bridge
On SW1
/interface bridge msti
add bridge=LAN identifier=1 priority=0x4000 vlan-mapping=2-100
add bridge=LAN identifier=2 vlan-mapping=101-200
/interface bridge port
add bridge=LAN interface=ether1
add bridge=LAN interface=ether2
add bridge=LAN interface=ether3 pvid=2
add bridge=LAN interface=ether4 pvid=101
/interface bridge vlan
add bridge=LAN tagged=LAN,ether1,ether2 vlan-ids=2-100
add bridge=LAN tagged=LAN,ether1,ether2 vlan-ids=101-200
On SW2
/interface bridge msti
add bridge=LAN identifier=1 vlan-mapping=2-100
add bridge=LAN identifier=2 priority=0x4000 vlan-mapping=101-200
/interface bridge port
add bridge=LAN interface=ether1
add bridge=LAN interface=ether2
add bridge=LAN interface=ether3 pvid=2
add bridge=LAN interface=ether4 pvid=101
/interface bridge vlan
add bridge=LAN tagged=LAN,ether1,ether2 vlan-ids=2-100
add bridge=LAN tagged=LAN,ether1,ether2 vlan-ids=101-200
edit: this has been configured this way the idea is to use both ports/cable at the same time for different sets of VLAN’s please let me know if this is not how supposed it to work, this is my first time implementing MSTP so please bare with me
hahah
Forgot to say this is on ros v7.19.1, thanks a ton 
I think i got it now, the region name and revision no must be the same
that’s the issue
@loloski
a great learning curve you have there
super.
can 2 msti 0 creates a backbone with members of untagged vlans between the two region? or they totally isolated from each other? just my curiosity
1 Like
Good question, I think no, two MST regions with separate configurations even if both use MSTI 0, are totally isolated from each other in terms of spanning-tree topology unless they are regionally consistent that’s what i’m being told if my memory serves correctly.
Actually my biggest challenge/headache here is if MT will play nice with legacy stack Juniper EX5500 with virtual chassis that I’m going to merge with the same region, this is a perfect storm to me honestly if something crap up along the way.
First I don’t have support on both side no support contract with MT and no JTAC with juniper (cost reason)
Second because this is a legacy stack and no one dare to touch this thing because it’s ancient in modern standard and 3rd and I’m on my own and not to mention first time implementing MSTP that’s life isn’t it? ahhaha
edit: earlier I though when I figure out the issue i’m in the clear then additional CR comes in and basically tell me while we are at the subject could you please merge this two beast in a single region and my brain become Kaput
hmm… interesting
so if those 2 mst region can’t talk to each other - can it be said more like vtp domain terminology?
hmm… virtual chassis virtual systems to MT interconnect - probably as long as you can make their interface ports independent from the cluster - will that be possible?
I don’t know at first I said I can do this easy peasy, now I need to hold my horses and study it more carefully cause this gonna be messy
is it complete setup? why do you need mstp? can’t you just use port bonding between switches and use it as trunk?
The initial work/scope there is to setup a brand new stack consist of 8 mikrotik switches and since there’s no rapid pvst+ in MT which the customer preferred so i was being instructed to implement MSTP though I don’t have experience with it, I’m happy to obliged because this is work and another great learning experience.
To your question why MSTP because in RSTP or spanning tree for that matter one of the port will be blocked and not forwarding traffic until one of the port dies for it to transition from blocking state to forwarding to prevent loop and for the customer they want to maximized all of its bonded ports, this is a big PoP serving a sizable customers and my problem only start when they decided to merge this with another stack with Juniper which will happen a week from now.
What you see in the diagram it’s just for illustration purpose of my issue/inexperience but not depict the real picture of the setup and the customer is very brave because MSTP + 802.3ad was just recently been fixed.