Hello there,
I am trying to configure the below setup:
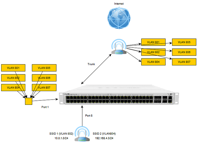
I have a router that has 801-802-803-804-805-806-807 VLAN IDs, and it is connected on a Mikrotik CRS354-48P.
I have configured port 1 of Mikrotik with the required VLANs and it is acting as a trunk port to the router.
The same amount of bridges are configured also and a separate IP address assigned on each of them.
In parallel, I need to use Ubiquity access points that will broadcast 2 SSIDs with different VLANs (at this point 802-804).
Currently I am testing this setup with only one access point connected on port 8. As long as the AP is not configured to
use any VLAN ID (e.g.: 802) any device that will be connected on the WiFi is possible to obtain an IP address from the
router. (Needless to say that the AP has obtained an IP address already).
When I am enabling VLANs on WiFi AP no device is able to obtain an IP address. (Ubiquity APs)
The goal with this setup is to have multiple VLANs on the Mikrotik switch but for the access points, I need to have the option
to connect via the same access point, via 2 different SSIDs, via 2 VLANs.
I have been reading and searching all around the internet for the last week but I really think that I am doing something wrong.
# jan/02/1970 05:16:18 by RouterOS 7.4
# software id = QVBX-2RR2
#
# model = CRS354-48P-4S+2Q+
# serial number = ***********
/interface bridge
add ingress-filtering=no name=Guest_BR_VL protocol-mode=none vlan-filtering=yes
add name=TA_BR_VL protocol-mode=none
/interface vlan
add interface=ether1 name=Business_VL vlan-id=801
add interface=ether1 name=Guest_VL vlan-id=802
add interface=ether1 name=MGMT_VL vlan-id=807
add interface=ether1 name=TA_VL vlan-id=804
add interface=ether1 name=TM_VL vlan-id=805
add interface=ether1 name=Voice_VL vlan-id=806
/interface wireless security-profiles
set [ find default=yes ] supplicant-identity=MikroTik
/port
set 0 name=serial0
/interface bridge port
add bridge=Guest_BR_VL interface=Guest_VL
add bridge=Guest_BR_VL interface=ether6
add bridge=Guest_BR_VL interface=ether8
add bridge=Guest_BR_VL interface=ether10
add bridge=TA_BR_VL interface=TA_VL
/ip address
add address=192.168.1.253/24 interface=Business_VL network=192.168.1.0
add address=10.0.1.253/24 interface=Guest_VL network=10.0.1.0
add address=192.168.4.253/24 interface=TA_VL network=192.168.4.0
add address=192.168.25.253/24 interface=TM_VL network=192.168.25.0
add address=192.168.45.253/24 interface=Voice_VL network=192.168.45.0
add address=10.1.5.253/24 interface=MGMT_VL network=10.1.5.0
/system identity
set name=LabRat
/system routerboard settings
set boot-os=router-os
Cna you please assist me on what I am missing?
