Hello
Can someone help me with the problem?
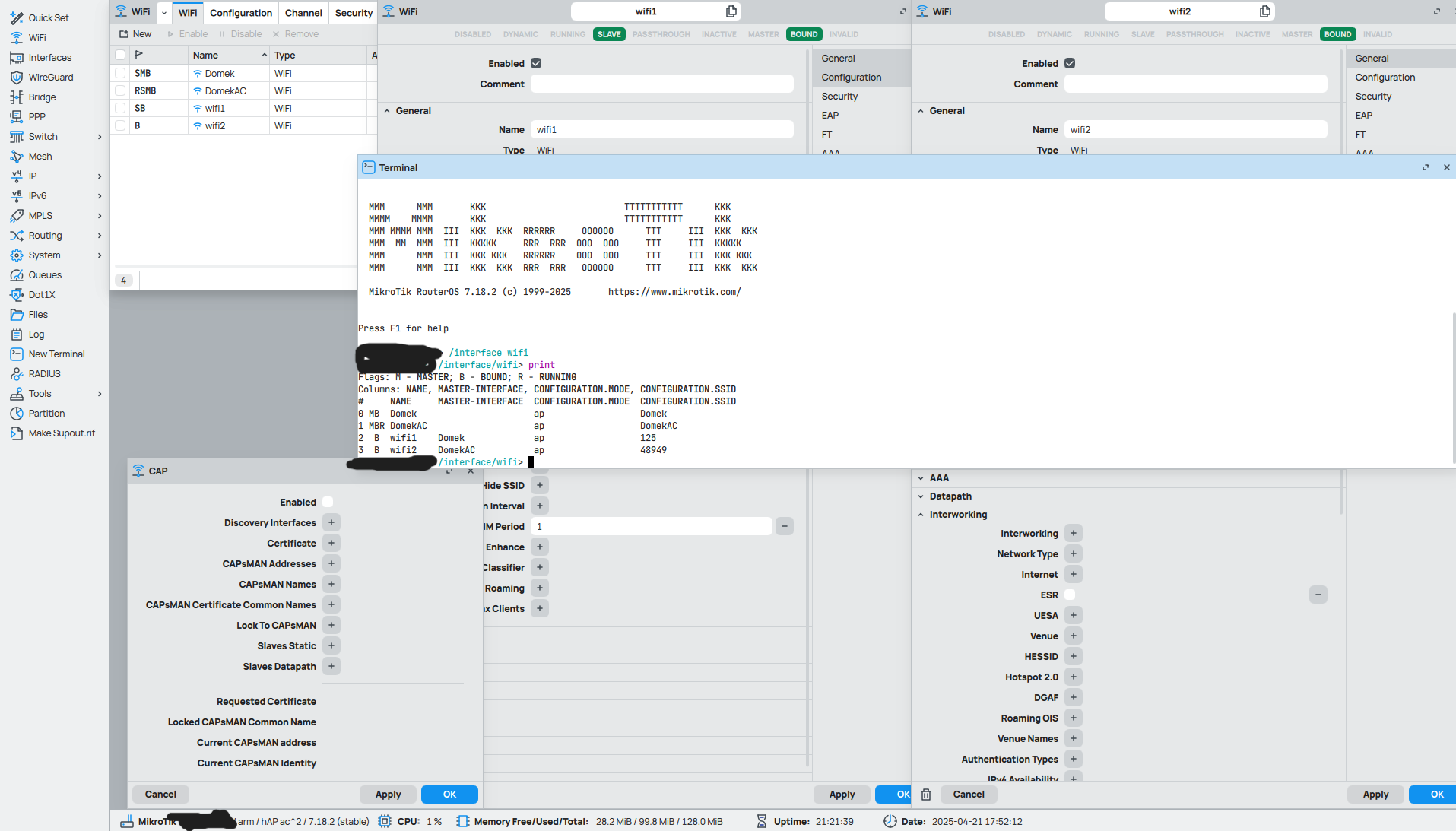
Some time ago I had to restore the router to factory settings - unfortunately the wifi did not work and I manually installed the drivers - unfortunately incorrect (“wireless”). Currently I know what the error was and I installed the correct ones, unfortunately after restoring the settings I have a problem with the network - if I add a network according to the shfdgadfgasdv tutorial, the 2.4G network immediately enters “slave” mode with the 5G network, there is no such problem ![]()
from the terminal it does not display this problem in the GUI, so CAP - it is disabled. does anyone have any idea what to do about it? Yes, I know, resetting the settings is always a universal method ![]()
Regards

Post config export.
According to your screenshot, wifi1 is a slave interface.And so is wifi2.
So the issue lies with wifi2
EDIT: to create a simple config just create a “configuration” entry with SSID, Password and apply it to each interface (the MASTER interface)
It sounds like that’s all you want.
Thanks for the answer ![]()
Yes, wifi1 is immediately created as a slave - but I don’t know why ![]()
even when I cleared all the configuration and did it from scratch.
In this tutorial also the network shoes are marked as “SLAVE” → “S”
https://youtu.be/LSYb2kETljA?si=kvzvjpPzW5IWCW_V
Both are slaves and thats correct.
Clear your config and try something like this:
/interface/wifi/configuration
add name="main" ssid="main" security.passphrase=asdf1234
add name="guest" ssid="guest" datapath.client-isolation=yes
/interface/wifi
set [find default-name "wifi1"] configuration=main
set [find default-name "wifi2"] configuration=main
add master-interface=(find default-name "wifi1") configuration=guest
add master-interface=(find default-name "wifi2") configuration=guest
This should give you 4 working interfaces.
Keep in mind any setting you set outside of a configuration counts as an overwrite so its best to start with empty interfaces (no ssid, no passphrase, no anything)
EDIT:
I just tried that config on a cap ac and i get both masters as “slave” and “master”. Seems like a bug

Could that be due to the fact that you didn’t set a name? I didn’t check the statements…
@Qbaakr, if you want to have a clean starting point, just reset both wireless interfaces (and make sure there are no slave interfaces):
/interface/wifi reset wifi1
/interface/wifi reset wifi2
Thanks a lot for your help…
First I deleted everything, then I reset the interface settings according to @erlindena then everything in order according to @itimo01’s description
It works, the most important thing ![]()
Thanks again ![]()
Best regards