Hello, folks!
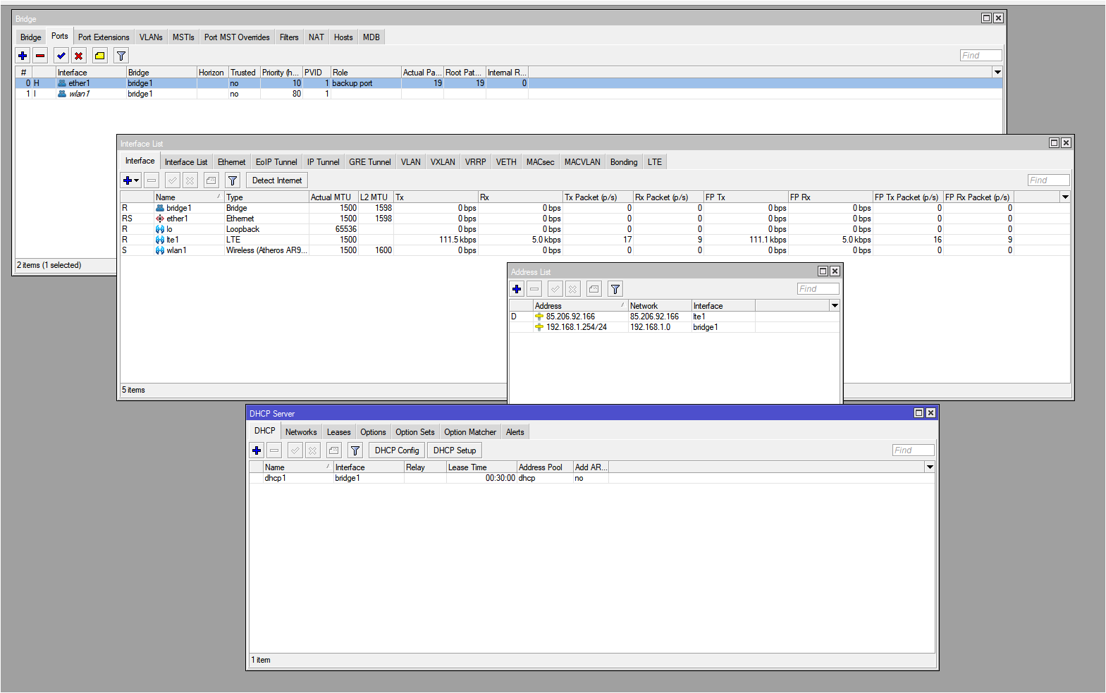
I have a problem, please help me. I have an LTE modem RB912R-2nD. It has one Eth port with one network switch connected to it. I can connect to the modem via LTE, but the equipment connected via eth does not get (sometimes gets) an IP address and the modem shows that the eth port is backup. One device has a fixed IP, so it can’t see it either. It looks like that eth port is blocked.
Power is available because the modem is connected via a POE network switch.
Where could the problem be?
