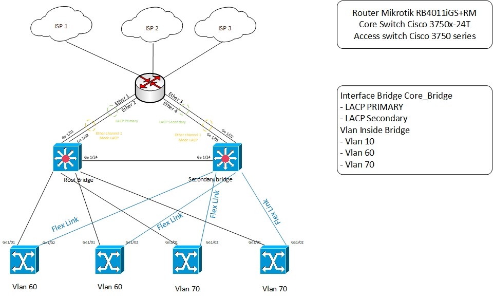
Redundant switch

Hello guys i need your help about HA (high availability) system. but before i buy new router first im gonna setup 2 switch and my question is:

  1. can i setup 2 LACP inside the bridge and put 6 vlan inside the bridge?
  2. if i add 1 more router and setup vvrp, do i need to remove the bridge?
  3. do you have any feedback regarding my topo?

Thank you..
Network Topology.jpg

  1. you can setup multiple “bonding” interfaces in 802.3ad mode (LACP) in a single bridge. Always make sure you take the internal topology of the router into account - for a 4011, one interface in each 2-link bond should be chosen from ether1-ether5 and the other one from ether6-ether10:

You can use multiple VLANs on the same bridge, too.

  1. VRRP and bridge are not mutually exclusive. You can have two routers, both connected using two LAGs to a pair of switches, and use VRRP in some or all VLANs.

  2. If you cannot/do not want to make a stack of the two core switches, the interconnection between them should also be a LAG. I also don’t get why the access switches are always connected only to one core switch.

  1. thanks a lot man… this is my first time to hearing this. i really appreciate
  2. and again.. thanks man.
  3. my bad man. sorry i already change that.