RouterOS V5.4 cannot send mail...

Dear buddy…

may i know, how to make the send mail work?

I try with this..
/tool e-mail send from=error@mykris.net server=202.133.97.xx to=bt.ang@mykris.net

it’s doesn’t work.

where may goes wrong?

p/s: 202.133.97.xx is the mail server.

appreciated it.

thanks.

ang.

enable email debug logs and check for error messages

Good day…

Hi..
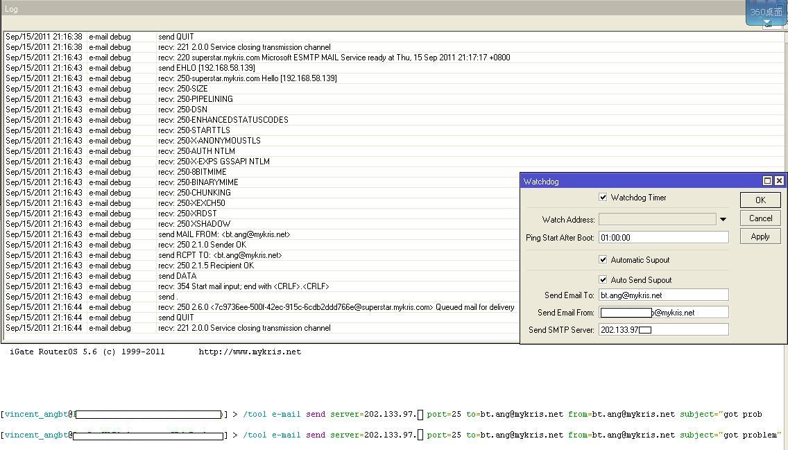
You can see that, if the watch dog reboot the bridge, i able to received the email notification with the supout file from the bridge.

but when i test the /tool send mail, it’s not working.
email.jpg

Look at the log debug output when it’s NOT working. According to what you’re showing email was sent. It’s impossible to troubleshoot based on a successful attempt.

On a side note you may find it easier to just use “/log print” and copy/paste the relevant parts than to resize log windows and take screenshots. It’s text, and this is a text forum. They’re kind of made for one another.

it’s not “server” anymore, now it is “address”
/tool e-mail send from=error@mykris.net address=202.133.97.xx to=bt.ang@mykris.net
i’ve had to change all of my script routers
it’d be great to know a more complete changelog…

thanks, manual updated. Change came as ipv6 support was added to the tool, hence the separation of address and port, also attribute name change.

They changed syntax AGAIN!?!?!?!

not again. it was so since ipv6 changes, manual was not updated since then.