Serious SXTac Problems? Add your comments

Hi,

Having had serious show stopping problems with my SXTac kit. I looked for solutions on Mikrotik forums but to my disappointment came across many experiencing the same problems with no apparent solution.

The main issue appears to be random but often kernel failures.

Add your comments but I suggest to Mikrotik that SXTac in its current form is NOT fit for purpose and a remedy/replacement is required ASAP.

Otherwise many will, due to customer pressures etc have no choice but to switch to alternatives.

I look forward to your input.

Regards

Aidan Venn MSc

Hello,
i have working SXT-acSA – SXTac link quite good. Not as promised in advertisement, but much better than regular sxt.
with v620.rc15 link is stable ~6 days, without kernel errors and wireless disconnects.

So, maybe you have configured your devices in the way, which leads to kernel crashes.
If you have time please post /export output here of both devices, and maybe we will try to debug and find where is the problem.

Hi Zyzelis,

I have copied across info from my other post regarding issue including images and support files. See below.

I spoke to supplier who suggests backup config and rest - if no luck do net install. Its just that its quite a distance to travel but hey its got to be done. I might wait until 6.20 release which seems very close.

Also sent support files to support@mikrotik.com

Regards

Aidan

Hi,

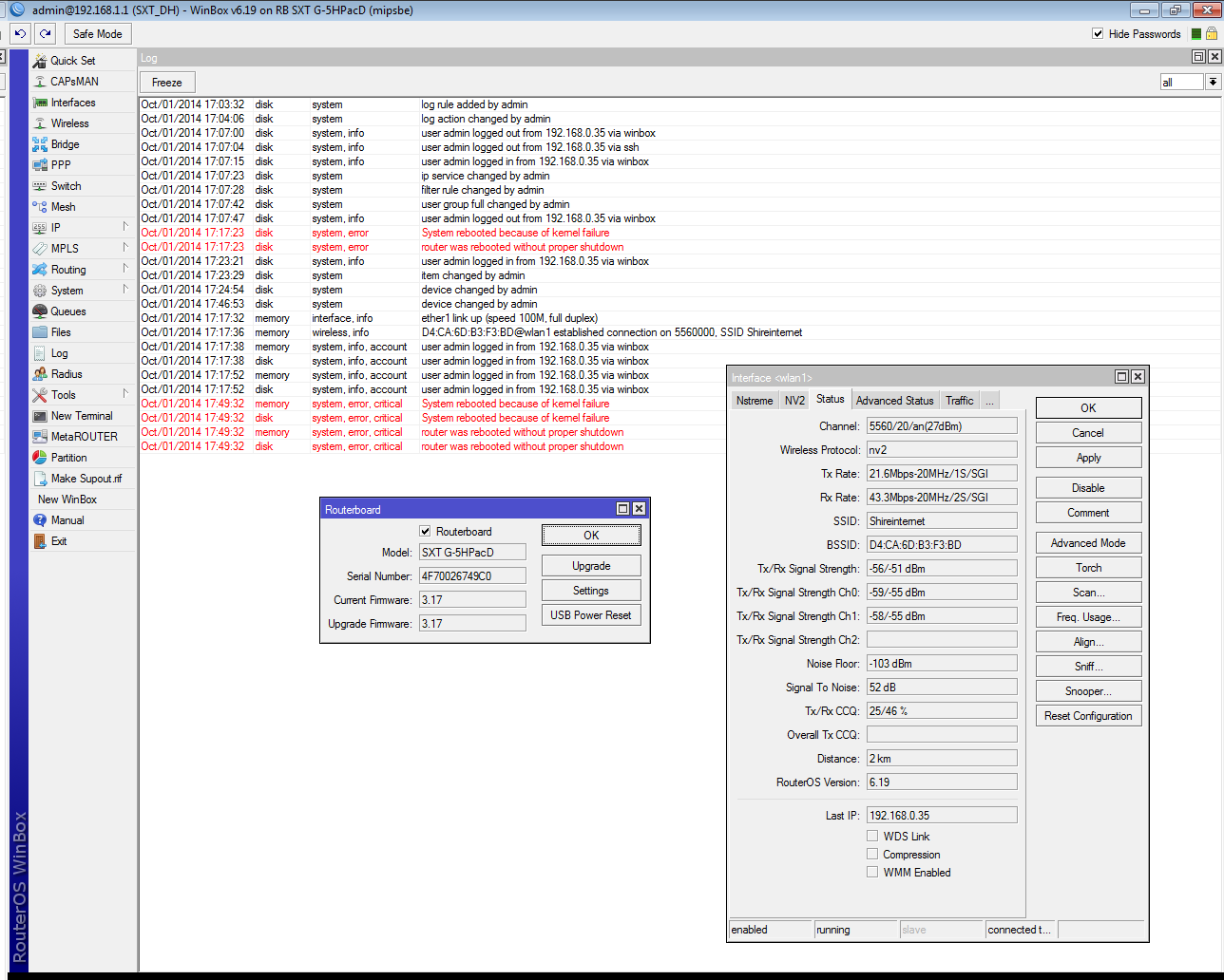
I to have same/similar problem. Kernel failure - AP and Client SUPPORT.inf files attached

Using SXT G-5HPacD sectorial to one client using SXT G-5HPacD.

switched to 802.11n - no success
switched to 2omhz channels - this ACTUALLY CAUSED kernel failure
100 metres distance
checked radio noise - nice and clear

when I do BW test with 951s at each end to client falls over - this ACTUALLY CAUSED kernel failure.

see pics of AP and client

If 6.20 no fix then back to supplier and might have to pick AirMAX but would prefer not to. No choice.

Regards

Aidan
support files.zip (401 KB)
client.png
AP.png

At first
i would upgrade to the latest rc.
next i would reset configuration to default on both devices. (because client cpu-frequency: 500MHz)
as i understand the 10.x adresses is for communication between sxt via wireless?
where are located both devices? (distance) environment is noisy?
Then use AC/Ceee bandwidth on both devices.
adaptive-noise-immunity= change to ap and client on ap and client on client side.
The frequency:
the devices not working very well on the same channel with other, so check with scanner and choose free band.
use nv2
nv2-security=must_use and nv2-cell-radius=10 (because distance=7) tdma-period-size=2
set tx-power to manual because -60 IMO for sxt not good (try to reach -50)

thats it.
test and post here results.

I suspect that kernel crashes are during freq scan. right?

Hi zyzelis,

I am on site tomorrow morning and will implement as recommended.

Yes one way to get kernel error is through freq scan. Bandwidth monitor is another.

The kernel crashes are often but irregular in timing.

sometimes 5mins between sometimes 30 mins.

will report back.

regards

Aidan