Hi anav,
funny how different people are. Some people do not want to see the ASCII and others do not want to see the sceenshots ![]()
Nevertheless, now i have it!
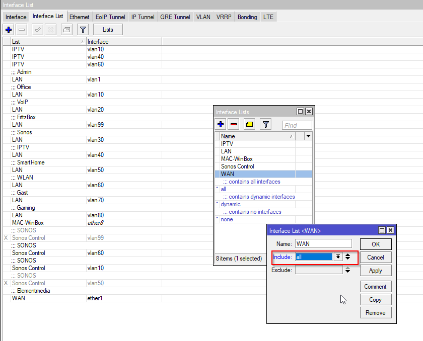
The issue was in the interface-list WAN (-> screenshot) No idea how this happens. I removed βallβ from the list and now it is working.
But now I would like to switch over to my proper issue and I hope someone can support me here. I will open a new thread for this topic. It is about internal SIP Communication. SIP Server and SIP client are in different Subnets and do not talk to each other. Not sure if this can solved without having a STUN on the VoiceLAN..
Christian.
