[SOLVED] How is it possible that a device doesn't have the RouterOS package installed?

During an update from an older version of RouterOS to a newer one, one of our field techs put all the extra packages onto the MikroTik 493 but did NOT put the RouterOS-mipsbe package, and after a reboot, the top of the winbox window says that the router is at the new version, but /system/packages does not have the router-mipsbe package installed.

How is it possible that a device can be upgraded with extra packages, but not the main RouterOS package?

This actually broke our main .rsc script, as it tries to read the currently running version of the MikroTik’s RouterOS from the installed router-mipsbe package, which in this case is missing.

I’ve run into this in the past as well.
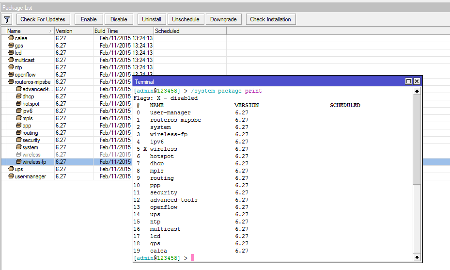
No RouterOS-Mipsbe.PNG

System package is the same version like other packages and it is definitely not one of the new versions… The picture looks correct.

So what’s the difference between that screenshot, and this one?
Both are 6.27, but one has the routeros-mipsbe package, and the other does not.
MK.PNG

Because one has mix of combined package with additional separate packages installed and second has separate packages only. The second is right, IMHO, you should avoid the first situation.

Check this and many other threads about the package combination…

http://forum.mikrotik.com/t/hap-ac-and-some-other-new-rotuers-too-small-flash/96674/1

So it looks like a device should always have either the routeros-mipsbe package installed (assuming mipsbe is its CPU) or the system package installed.
My rsc code now checks for both packages - if either one exists, it checks the version on that to determine the running RouterOS version.
Sounds like that should work.

Thanks

When you install the device, you have two choices:

  1. RouterOS combined package for quick installs, has a recommended set of packages. If you use this, upgrade using also the combined package
  2. System package + optional packages. For custom set of packages. Upgrade using separate packages only.

Very appreciate that normis is writing now things that I have been writing here for years. Exactly that’s it.

Got it - thanks guys