hi, i’m from Colombia, I’m apologyze for my english, i has been experiment some problems when I want found a word or a part of text with the button of search, any one know wath happen?? or how I can solve this problem?? I attached an informative image, thanks

I found a similar problem in snmpwalk:
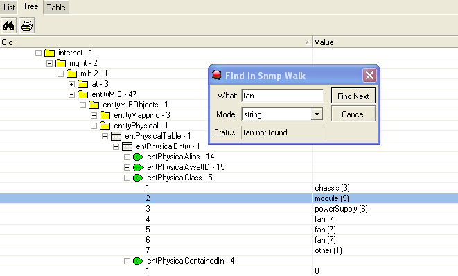
I search for “fan” at the entPhyicalClass level - not found ![]()

I search for “fan” 2 lines before it appears - not found ![]()

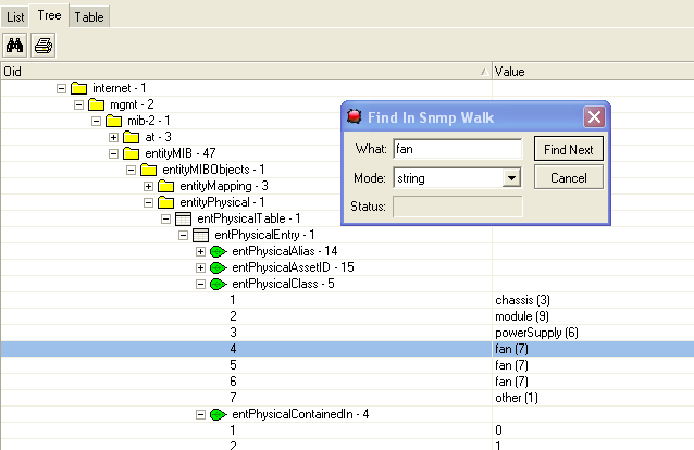
I search for “fan” 1 line before it appears, search finds it and moves the cursor down one line ![]()

Similar things happen as you move back towards the root node in the tree. Sometimes “fan” is not found; sometimes the node that is a ancestor of fan will be highlighted for you to open.
I am using Dude 3.1
I remember search working better in previous 3.0RC versions, but sometimes it would hang if the string could not be found.
the solution then is continue use the the 3.0RC… but which the difference of the actual version??