i am using the rb750 as bridges to managing vlans, all works fine but i have a lot of strange traffic in network.
what i need:
ether1 - tagged (incoming vlans 10 and 20)
ether2 - tagged (outcoming vlans 10 and 20)
ether3 - untagged (vlan 10)
ether4 - untagged (vlan 10)
ether5 - untagged (vlan 20)
what i do:
I have joined ether1 and ether2 to bridge “bridge-tagged”
/interface bridge
add name=bridge-tagged
/interface bridge port
add bridge=bridge-tagged interface=ether1
add bridge=bridge-tagged interface=ether2
now i create vlan 10 on the bridge-tagged
/interface vlan
add interface=bridge-tagged name=vlan-10 vlan-id=10
and joined vlan-10 and ether3+ether4 to bridge “bridge-10”
/interface bridge
add name=bridge-10
/interface bridge port
add bridge=bridge-10 interface=vlan-10
add bridge=bridge-10 interface=ether3
add bridge=bridge-10 interface=ether4
vlan-20 created same way:
create vlan 20 on the bridge-tagged
/interface vlan
add interface=bridge-tagged name=vlan-20 vlan-id=20
join vlan-20 and ether5 to bridge “bridge-20”
/interface bridge
add name=bridge-20
/interface bridge port
add bridge=bridge-20 interface=vlan-20
add bridge=bridge-20 interface=ether5
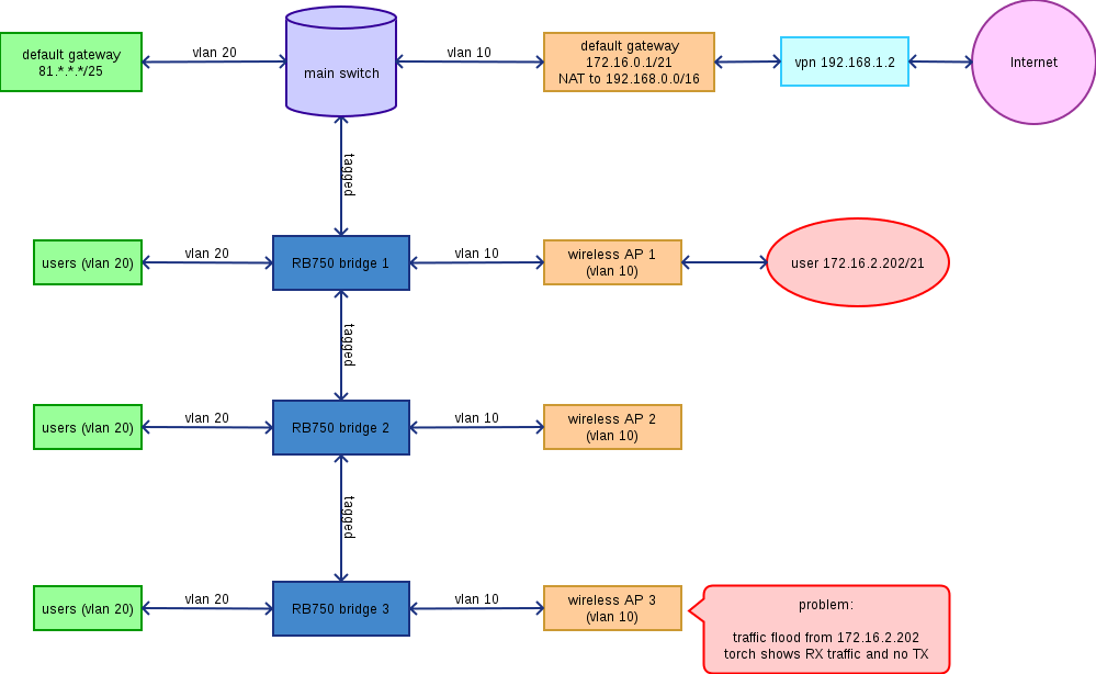
i have 3 devices with this config (see picture)
each untaged port (vlan 10) connected to wireless AP (mirkotik RB Metal or RB Groove).
all AP confugured as transparent bridge like:
/interface bridge
add name=bridge-wifi
/interface bridge port
add bridge=bridge-wifi interface=wlan1
add bridge=bridge-wifi interface=ether1

works fine but i have strange traffic on all my devices.
my AP 3 shows traffic from user on AP 1.

what is wrong in my vlans config?