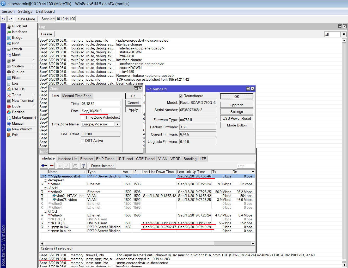
The client on PPTP was connected.
The log date is correct, current. In the window Interface list date 20.09.2019.
The current date in the Clock window is correct.

This is a known bug.
The client on PPTP was connected.
The log date is correct, current. In the window Interface list date 20.09.2019.
The current date in the Clock window is correct.

This is a known bug.