Hi
I’m trying to set up dot1x in an existing environment.
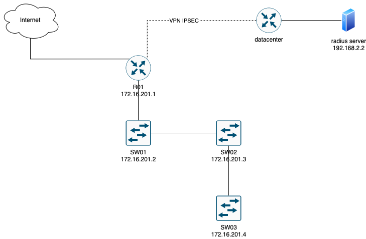
there is a mgmt network as shown in the picture and the switch can ping the radius server via vpn. is there a problem with me running the traffic through two other servers and a router in the way that makes it not work or what am i missing? tried to go after the wiki and read how others did but can’t find a solution.
Found something about BPDU cant be active.. ? can that be a problem on the other switches?..

/interface bridge
add name=bridge-lan vlan-filtering=yes
/interface vlan
add interface=bridge-lan name=mgmt vlan-id=99
/interface list
add name=dot1x
/interface bridge port
add bridge=bridge-lan interface=sfp-sfpplus1
add bridge=bridge-lan interface=sfp-sfpplus2
add bridge=bridge-lan interface=sfp-sfpplus3
add bridge=bridge-lan interface=sfp-sfpplus4
add bridge=bridge-lan edge=yes interface=dot1x
/interface bridge vlan
add bridge=bridge-lan comment=12 tagged=sfp-sfpplus4 vlan-ids=12
add bridge=bridge-lan comment=13 tagged=sfp-sfpplus4 vlan-ids=13
add bridge=bridge-lan comment=mgmt tagged=bridge-lan,sfp-sfpplus4 vlan-ids=99
add bridge=bridge-lan comment=11 tagged=sfp-sfpplus4 vlan-ids=11
/interface dot1x server
add interface=dot1x
/interface list member
add interface=ether1 list=dot1x
add interface=ether2 list=dot1x
add interface=ether3 list=dot1x
add interface=ether4 list=dot1x
add interface=ether5 list=dot1x
/ip address
add address=172.16.201.4/24 interface=mgmt network=172.19.201.0
/ip dns
set servers=8.8.8.8
/ip route
add distance=1 gateway=172.16.201.1
/radius
add address=192.168.2.2 secret=“***********” service=dot1x
Would love some help.
Thanks!
When you have multiple networks, make sure the RADIUS client picks the proper source address for its queries.
You can explicitly configure that.
I have tried with and without to specify src adress on the radius no luck.
[Removed unneeded quotation]
[Removed unneeded quotation]

Im trying in another network. I get this error.. or TX error.
Help.
First lines are about “accounting”, not “authentication”. (There are multiple EAP methods in RADIUS. “Accounting” can be sent to other RADIUS server, than autenticator RADIUS)
Testing with NTRadPing ?
NAS IP (switch IP) must be in the NAS list of RADIUS server. Be aware of NAT changing addresses.